2.1. Знакомство с главным окном Генератора постпроцессоров.
Для запуска генератора постпроцессоров необходимо на главном экране SprutCAM нажать на выпадающее меню, затем "Генератор постпроцессоров".
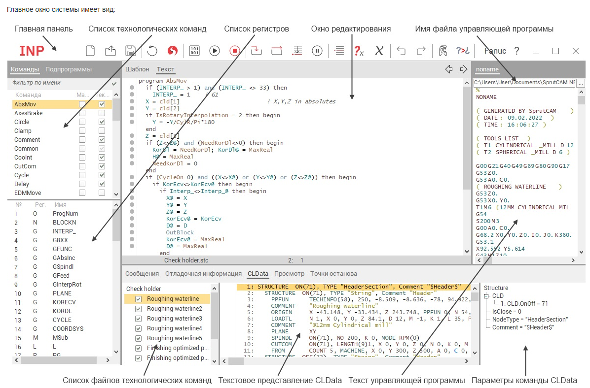
Главное окно выглядит следующим образом:
Для запуска генератора постпроцессоров необходимо на главном экране SprutCAM нажать на выпадающее меню, затем "Генератор постпроцессоров".
Главное окно выглядит следующим образом: